Who hasn't experienced it, when closing the annual accounts, an unbooked profit carried forward of CHF 25.41 appears in the balance sheet. Or the debtor account in the balance sheet does not match the report "Open debtors".

Where does the amount come from and how can it be eliminated? A treasure hunt for the discrepancy.

 

1. Identify the time of origin —
a good start

In the balance sheet report, display the opening balance sheet, final balance sheet I and final balance sheet II columns. The discrepancy becomes apparent when the number (e.g., of the profit carried forward) in the Opening column (e.g., 10/15/2023) differs from the number in the Final Balance Sheet column (e.g., 10/31/2023).

To narrow down the period, click on the Select period button at the top right, where you can choose from a selection of predefined periods (semesters, quarters, months) or filter user-defined by date.

Filtering is done from large time periods to smaller and smaller ones down to one day. If, for example, it is evident that the discrepancy exists with filter on the second semester (S2), but not in the period S1, it is clear that it must have arisen in the second semester. To get closer to the time, we test whether the discrepancy appears in the 3rd or 4th quarter. If it appears in the 4th quarter but not in the 3rd, filtering is done month by month for October, November and December and finally user-defined week/day by day until the time is clear down to the day.

Screenshot of the Reports module with the dropdown to select the time period

2. Booking lines report — is this where the treasure lies?

If the time is clear on which day the discrepancy occurred (see point 1), the report booking lines can simply be used to identify which bookings were made on that day.

Why not in the journal? Collective entries would not be broken down here, so we recommend consulting the Booking Lines report.

 

Screenshot of the booking lines report

3. Check default accounts — this way!

If something has been adjusted in the default account structure during the setup of CashCtrl, it is possible that the default accounts have been forgotten. CashCtrl needs these to work properly.

Check via Settings standard accounts. There are three tabs:

  • General: Opening entries, Exchange differences, Allocation of profit- / loss.
  • Inventory: see screenshot
  • Orders: Debtor account, Creditor account, Sales tax adjustment account, Input tax adjustment account.
Screenshot of the default accounts settings with the Inventory tab for assigning the default account for expense, revenue and for fixed assets depreciation and sales.

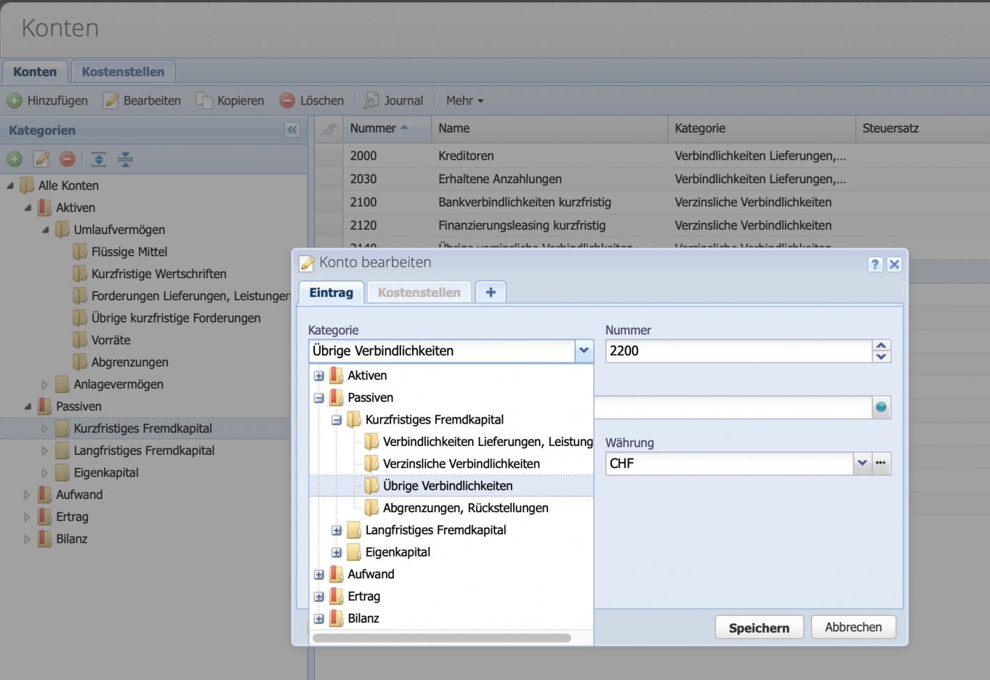
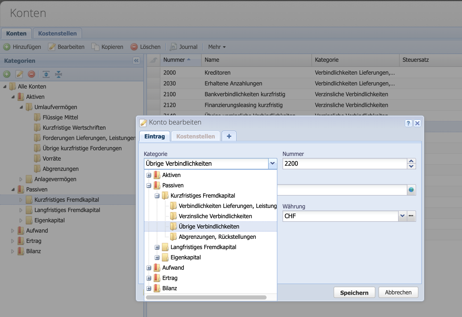
4. Account category — Check

If an account has been accidentally dragged and dropped into the wrong category, this may affect various reports such as the balance sheet and income statement.

To check this, show the "Category" column and check each category to see if there is an account number with an uncommon number for the category.

Screenshot of the edit dialog of an account with the dropdown menu for selecting the category

5. Unexpected bookings on balance sheet accounts?

To check if there is a booking on a balance sheet account (9000 category) that should not be there, you can open the account journal of the balance sheet accounts.

To do this, click on the at the top of the journal next to "All accounts" and enter the account number or name in the dropdown.

Only the following can be booked to the balance sheet accounts:

Screenshot of the journal with the opened account journals of 9100 opening balance, 9200 annual profit or loss and 9900 corrections.

6. Manual booking to debtor account?

The "Open debtors" report shows only bookings resulting from orders/invoices. Thus, manual bookings to the debtor account are not shown in the report.

Therefore, if there is a discrepancy between the balance of the debtor account and the "Open debtors" report, it is useful to check if there are manual bookings on the debtor account.

Is CashCtrl being used for the first time and are there open debtors from the previous accounting?
Then we recommend to create another debtor account (e.g. "Debtors old") to which the opening entries of the debtors are booked. This way, the open debtors report will be correct from the beginning and will only be updated based on the orders created in CashCtrl.

Screenshot of the Debtors & Creditors report in CashCtrl

7. Treasure found?

We hope that our tutorial could help you find the discrepancy. If not, it may be due to something else.

Just write us a support message and we will search for it together.