Garage führen mit Fahrzeug Zusatzfeldern

Dieses Tutorial zeigt, wie Fahrzeug-Infos von Kunden erfasst und verwaltet werden. Die Informationen werden dann auf der Rechnung/Auftragsbestätigung dargestellt.

Plus: Fahrzeuge können mit dem Kennzeichen gesucht werden. Das erleichtert das managen von mehreren Fahrzeugen pro Kundin.

Inhalt 

  1. Zusatzfelder erstellen
  2. Fahrzeuge bei Personen eintragen
  3. Zusatzfeld für Fahrzeug Auswahl erstellen
  4. Zusatzfelder im Layout HTML/CSS einfügen
  5. Auftrag erstellen
  6. Fertig: Auftragsansicht
Screenshot einer Garagen Rechnung mit Zusatzfeldern

1. Zusatzfelder erstellen

Unter Einstellungen  Zusatzfelder in den Reiter  Personen wechseln. Über  Hinzufügen das erste Zusatzfeld für das Kennzeichen erstellen. Als Feldtyp Textfeld wählen, im Feld Reiter "Fahrzeug 1" eintragen - sofern die Möglichkeit für mehrere Fahrzeuge pro Kunde gegeben sein soll.

Sollen mehrere Fahrzeuge erstellt werden, einfach über Kopieren des Kennzeichen Zusatzfelds ein weiteres erstellen. Über den Reiter "Fahrzeug 2" wird dieses dann separat dargestellt.

Die weiteren Zusatzfelder anhand des Screenshots erstellen.

Screenshot des Zusatzfeld Dialogs

2. Fahrzeuge bei Personen eintragen

Unter Personen nun die Fahrzeug Informationen in den Reitern Fahrzeug 1, Fahrzeug 2 usw. eintragen. Alternativ können diese Informationen von bestehenden Kunden auch über ein Excel-Datei in die Zusatzfelder importiert werden.

Hier gehts zum Excel-Import Tutorial

Screenshot des Personen Bearbeiten Dialogs mit dem Reiter Fahrzeug 1

3. Zusatzfeld für Fahrzeug Auswahl erstellen

Bei den Zuatzfeldern im Reiter Aufträge noch ein Zusatzfeld erstellen, welches der Fahrzeug Auswahl beim Erstellen eines Auftrags dient. Hat eine Kundin mehrere Fahrzeuge, werden über die Eingabe des Kennzeichens die zum Fahrzeug gehörenden Informationen aus dem Zusatzfeld Reiter abgerufen und auf der Rechnung dargestellt.

Ausserdem wird noch ein Zusatzfeld für den aktuellen Kilometerstand erstellt. So wird dieser immer beim Auftrag eingegeben statt, dass der Kilometerstand beim Kundenkontakt zusätzlich aktualisiert werden muss.

Das wird im Screenshot unter Punkt 5 veranschaulicht.

Screenshot des Zusatzfeld Dialogs

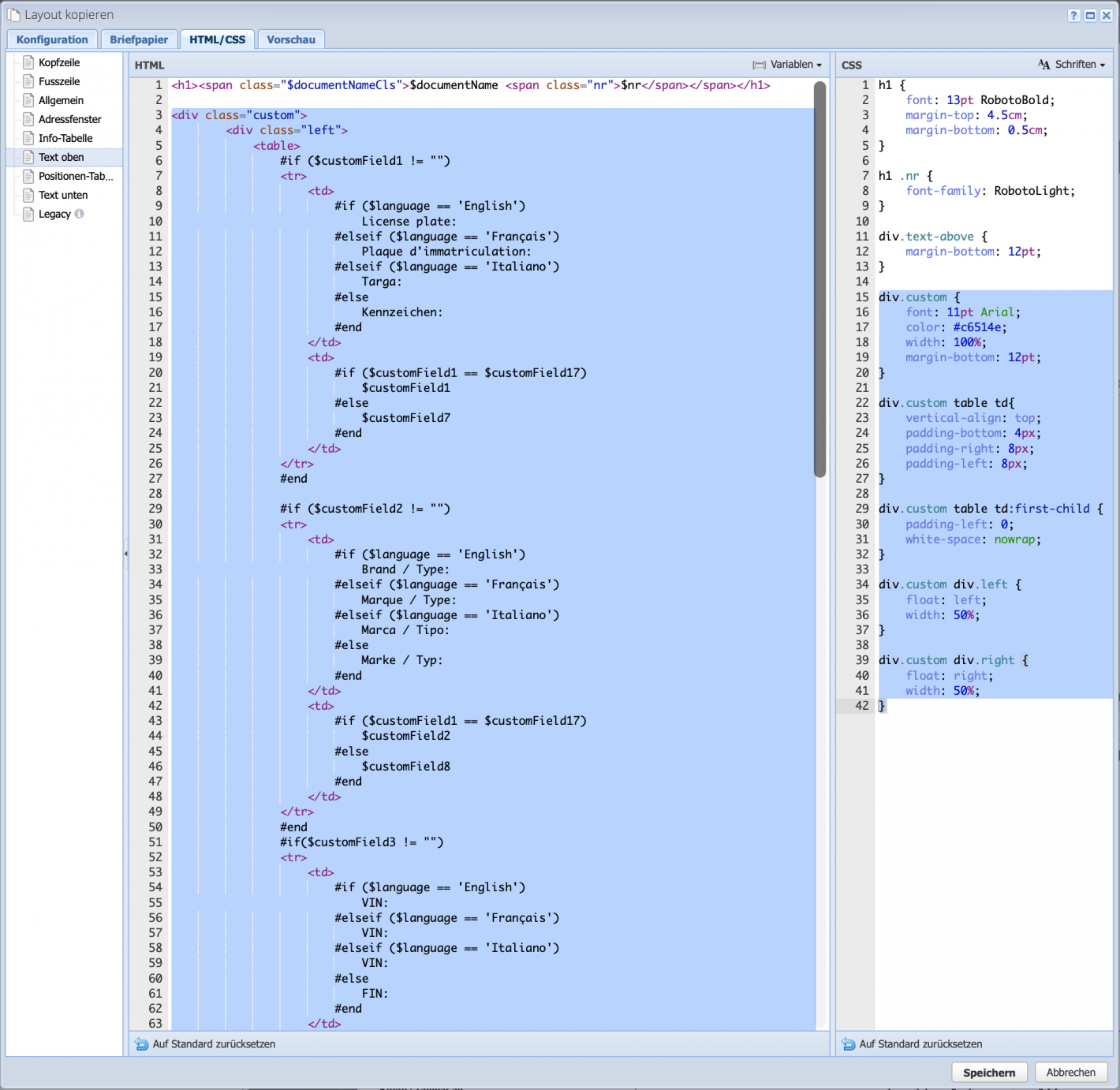
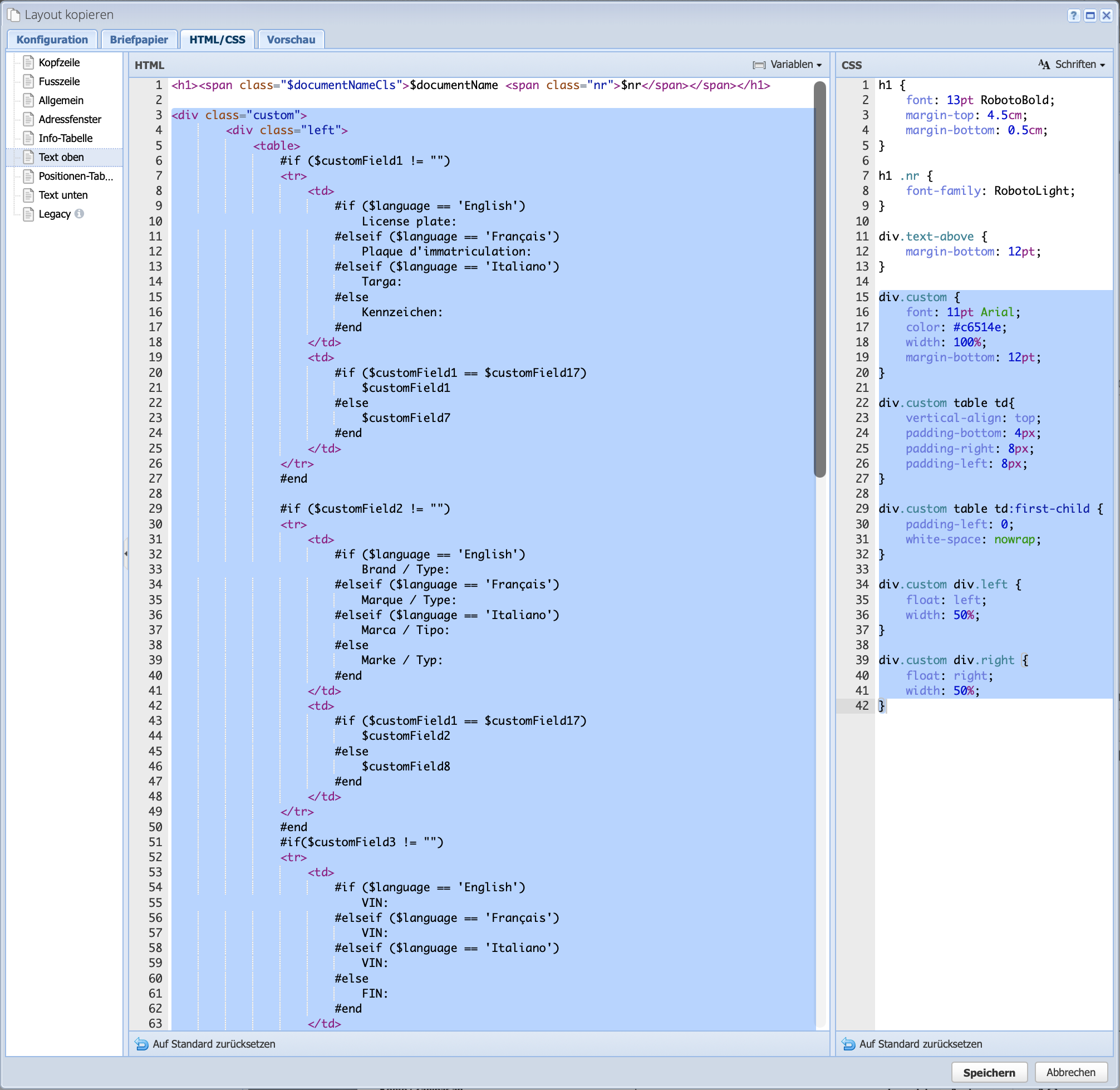
4. Zusatzfelder im Layout HTML/CSS einfügen

Unter Einstellungen Auftragskonfiguration  Layouts das Layout bearbeiten (oder kopieren) und das HTML (Link zum File) und CSS (Link zum File) an den im Screenshot markierten Stellen im Layout einfügen. Hier noch eine Erklärung zum HTML:

es wird abgefragt, ob ein Zusatzfeld befüllt ist:

#if ($customField1 != "")

Dann gibt es eine Abfrage der gewählten Sprache, falls mehrsprachige Aufträge zum Einsatz kommen:

#if ($language == 'English')
    License plate:
#elseif ($language == 'Français')
    Plaque d'immatriculation:
#elseif ($language == 'Italiano')
    Targa:
#else
    Kennzeichen:

Zuletzt wird abgefragt, von welchem Fahrzeug (Auswahl über das beim Auftrag gesetzte Kennzeichen) die Zusatzfelder verwendet werden:

#if ($customField1 == $customField17)
    $customField1  ## Kennzeichen Fahrzeug 1
#else
    $customField7 ## Kennzeichen Fahrzeug 2
Screenshot des Layout Dialogs wo das custom HTML / CSS eingefügt wird für die Zusatzfelder

5. Auftrag erstellen

Unter Aufträge über  Hinzufügen eine neue Offerte oder Rechnung erstellen. Im Reiter Fahrzeug-Auswahl nun das Kennzeichen des Fahrzeugs eingeben, für das der Auftrag erstellt wird.

Ausserdem den aktuellen Kilometerstand eingeben.

Screenshot des Auftrag Hinzufügen Dialogs wo im Reiter Fahrzeug Wahl das Kennzeichen für den Auftrag eingegeben wird

6. Fertig: Auftragsansicht

Über Speichern & Öffnen die Vorschau des Auftrags anzeigen. Falls das neue Layout noch nicht als Standard gesetzt wurde, wird dieses links im Dropdown ausgewählt, da die Zusatzfelder ansonsten nicht dargestellt werden.

Das Standard-Layout wird bei den Auftragskategorien gesetzt. Hier gehts zum Tutorial

Screenshot einer Auftragsvorschau mit den eingeblendeten Zusatzfeldern